Pour commencer , ouvrez la perspective debogage 
puis choisissez 
ce qui vous affiche tous les types de debug possibles depuis cet outil
![]() |
Dans l'ordre, pour iseries, nous avons : |

Résulat :

Pour une exécution Batch, nous voyons bien les coordonnées du JOB soumis

Ainsi que pour une exécution interactive ou vous avez passé la
commande STRRSESVR

D'ailleur, dans la session 5250, nous verrons des messages d'information

Pour un job existant, le plus simple est d'afficher la liste des job depuis
RSE

ce qui lance la perspective Debug, qui vous affiche :
Attention, par défaut vous lancerez le même programme que lors de votre dernier
DEBUG
pour éviter cela, il faut reprendre cette option 
renseigner le programme
et cliquer sur Appliquer (le bouton Déboguer relance la commande STRSRVJOB)
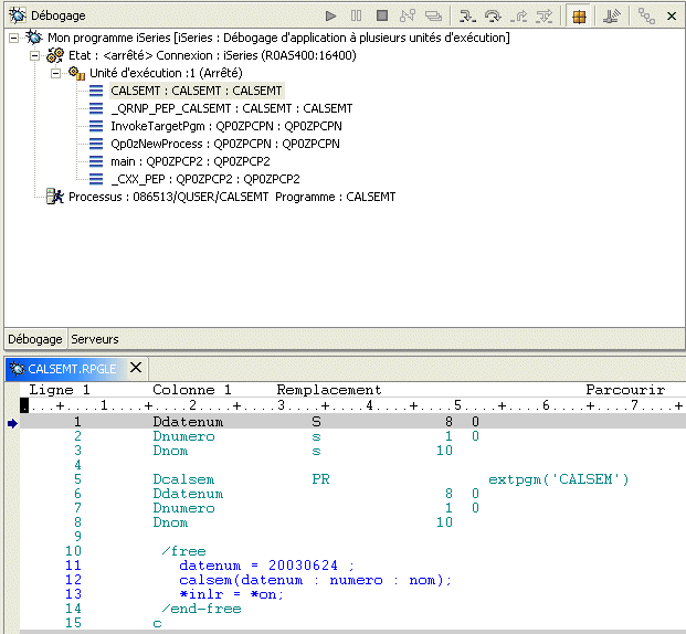
ensuite, lancez le programme depuis le travail en question, ce qui vous affiche :

Si le source n'est pas sur la machine ou a été renommé, vous verrez

regardons l'édition du chemin de recherche...

il faut ajouter un chemin (le chemin par défaut correspond à la compilation)

puis choisir Fichier Sources I5/OS (répertoire du système de fichier si vos sources sont dans l'IFS, suivant le langage)

et indiquer
et c'est parti.
L'utilisation du produit, ensuite, est assez simple :
un clic sur la marge grise permet de gérer les points d'arrêt (je mets / j'enlève)

| ou bien un clic droit directement sur la ligne source | ![]() |
A noter l'option Editer, permettant de lancer LPEX et ainsi d'obtenir la vue structure (liste des déclarations)
Un point d'arrêt de contrôle, est une alerte liée au changement
de contenu d'une variable.(un watch)
| Une fois vos points d'arrêt posés, vous pourrez les voir dans la fenêtre en haut à droite, vue Points d'arrêt. | ![]() |
Vous pourrez aussi les gérer par :
Ajouter un "point d'entrée de service" indique
un traitement réalisé en partie dans un autre
travail . |
Editer le point d'arrêt, permet de modifier le numéro d'instruction

et les conditions d'arrêt

Surveiller l'expression
affiche le contenu de certaines variables
toujours
dans la fenêtre du haut (vue Moniteurs)
ces variables peuvent être

le programme est toujours arrêté sur la première instruction
exécutable. Pour avancer ,
utilisez la barre d'outils : ![]()
Vous pouvez aussi, cliquez sur une ligne source et demander 
Vous pouvez aussi demander un point d'arrêt à la ligne ou quand une variable change de contenu


Enfin, si votre programme fait un appel (CALL ou
fonction ILE), demandez la liste des modules
Vous pourrez ainsi faire apparaître les sources qui vous intéressent afin de gérer les points d'arrêt.
Enfin, la version 6 vous propose une option très,très pratique : Entrée de service, uniquement sur les programmes ILE
pensez au préalable à indiquer vos préférences de debug, particulièrement la mise à jour des fichiers de production

Il s'agit ensuite, de définir un nom de programme et un nom d'utilisateur. La prochaine fois que cet utilisateur lance ce programme, le debug aura lieu :
Enfin, en Version 7, le Debug est possible sur un
travail en attente de message (MSGW)
